抽象CurrentUser适配Http和Job场景
前言
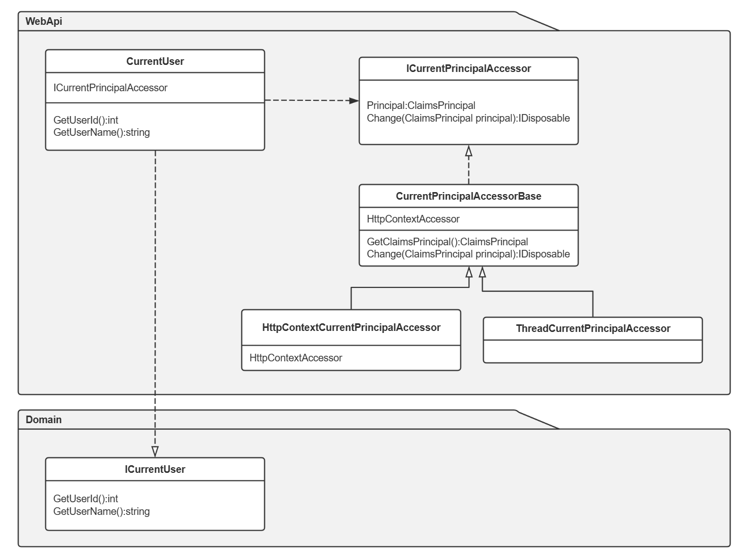
获取当前请求用户的基础信息是很常见的,诸如当前用户Id,角色,有无访问权限等。通常我们可以直接使用HttpContext.User来拿到当前经过认证后的请求人信息。但是这样对于分层应用不太友好,需要安装AspNetCore.Http.Abstractions的包,这样对于这层(非Web层)来讲也有所侵入了。
CurrentUser
很常用的一种方式是抽象与封装一层,比如ICurrentUser, ICurrentClient之类,具体实现放在Web层中以方便从HttpContext中获取用户或租户信息。而使用时,通过IOC在Domain中调用实例CurrentUser再获取详细信息。

代码示例
新建一个Asp.Net Core WebApi项目并增加一个Domain类库以添加ICurrentUser。
namespace CurrentUserDemo.Domain.CurrentUsers;
public interface ICurrentUser
{
int? GetUserId();
string? GetUserName();
}
在WebApi中实现CurrentUser,注入IHttpContextAccessor来获取当前用户信息。
using CurrentUserDemo.Api.Extensions;
using CurrentUserDemo.Domain.CurrentUsers;
namespace CurrentUserDemo.Api.Infrastructures.CurrentUsers;
public class CurrentUser : ICurrentUser
{
private readonly IHttpContextAccessor _httpContextAccessor;
public CurrentUser(IHttpContextAccessor httpContextAccessor)
{
_httpContextAccessor = httpContextAccessor;
}
public int? GetUserId()
{
return _httpContextAccessor.HttpContext?.User?.FindUserId();
}
public string? GetUserName()
{
return _httpContextAccessor.HttpContext?.User?.FindUserName();
}
}
当Domain层想要获取用户信息时,注入ICurrentUser。
using CurrentUserDemo.Domain.CurrentUsers;
namespace CurrentUserDemo.Domain.OrderServices;
public class OrderService
{
private readonly ICurrentUser _currentUser;
public OrderService(ICurrentUser currentUser)
{
_currentUser = currentUser;
}
public string Create(string name)
{
Console.WriteLine(name);
return $"{name}:{_currentUser.GetUserId()!.Value}";
}
}
如此一来,隔离了具体的Web实现,但也存在一些局限,如当后台任务(处于Web层或同级)调用非Web层时,如果在非Web层中想要获取用户信息或租户信息,那么便会报错,因为已实现的CurrentUser需要从HttpContext中获取信息,而后台任务并不走中间件,自然也没有HttpContext可言。为了满足这种情形,可以在CurrentUser实现与HttpContextAccessor之间再隔离一层用于场景适配。
PrincipalAccessor
为了适配Job场景下使用CurrentUser获取用户信息,按如下方式再包一层来适配。
此处适配这一层时还需注意后台任务是没有User的,因此,后台任务需要设置好默认用户或是走接口获取到用户信息,再要填充到PrincinalAccessor中,如此为了方便ICurrentUser获取用户信息时不至于获取失败而报错。
代码示例
在如上小节代码基础上在WebApi层增加ICurrentPrincipalAccessor(如想作为基础包封装,可以将如上类全都抽出来做包,但需要依赖Http.Abstractions,也可以除HttpContextCurrentPrincipalAccessor外其余类抽出来做包,便没有外部包依赖了)。如下PrincipalAccessor实现过程借鉴于Abp源码(宝藏甚多,阅读不止)。
using System.Security.Claims;
namespace CurrentUserDemo.Api.Infrastructures.Claims;
public interface ICurrentPrincipalAccessor
{
ClaimsPrincipal Principal { get; }
IDisposable Change(ClaimsPrincipal principal);
}
其实现如下,在这其中,Change方法的目的在于允许手动设置当前用户的信息,使用AsyncLocal存储。
using CurrentUserDemo.Api.Infrastructures.Utilities;
using System.Security.Claims;
namespace CurrentUserDemo.Api.Infrastructures.Claims;
public abstract class CurrentPrincipalAccessorBase : ICurrentPrincipalAccessor
{
public ClaimsPrincipal Principal => _currentPrincipal.Value ?? GetClaimsPrincipal();
private readonly AsyncLocal<ClaimsPrincipal> _currentPrincipal = new AsyncLocal<ClaimsPrincipal>();
protected abstract ClaimsPrincipal GetClaimsPrincipal();
public virtual IDisposable Change(ClaimsPrincipal principal)
{
return SetCurrent(principal);
}
private IDisposable SetCurrent(ClaimsPrincipal principal)
{
var parent = Principal;
_currentPrincipal.Value = principal;
return new DisposeAction<ValueTuple<AsyncLocal<ClaimsPrincipal>, ClaimsPrincipal>>(static (state) =>
{
var (currentPrincipal, parent) = state;
currentPrincipal.Value = parent;
}, (_currentPrincipal, parent));
}
}
再实现不同场景下的PrincipalAccessor,此处以Job和Http请求为例。
- 后台任务场景下使用
using System.Security.Claims;
namespace CurrentUserDemo.Api.Infrastructures.Claims;
public class ThreadCurrentPrincipalAccessor : CurrentPrincipalAccessorBase
{
protected override ClaimsPrincipal GetClaimsPrincipal()
{
return Thread.CurrentPrincipal as ClaimsPrincipal;
}
}
- Http请求场景下使用
using System.Security.Claims;
namespace CurrentUserDemo.Api.Infrastructures.Claims;
public class HttpContextCurrentPrincipalAccessor : ThreadCurrentPrincipalAccessor
{
private readonly IHttpContextAccessor _httpContextAccessor;
public HttpContextCurrentPrincipalAccessor(IHttpContextAccessor httpContextAccessor)
{
_httpContextAccessor = httpContextAccessor;
}
protected override ClaimsPrincipal GetClaimsPrincipal()
{
return _httpContextAccessor.HttpContext?.User ?? base.GetClaimsPrincipal();
}
}
如此一来,在Job中获取用户信息时,先走Change,后再服务中便可以正常使用了。如下以Cap订阅消息后填充UserId为例。
public class MyCapFilter : SubscribeFilter
{
private readonly ICurrentPrincipalAccessor _currentPrincipalAccessor;
private IDisposable currentPrincipalAccessorDisposable;
public MyCapFilter(ICurrentPrincipalAccessor currentPrincipalAccessor)
{
_currentPrincipalAccessor = currentPrincipalAccessor;
}
public override Task OnSubscribeExecutingAsync(ExecutingContext context)
{
var header = (context.Arguments.Last() as CapHeader)!;
currentPrincipalAccessorDisposable = _currentPrincipalAccessor.Change(new Claim("uid", header["my.header.uid"] + "1"));
return Task.CompletedTask;
}
}
当消息订阅后,先填充到CurrentPrincipalAccessor中,在具体的Handler中,只需要直接注入ICurrentUser或是相关关联服务即可,如下对于OrderService的调用没有变化,OrderService本身也没有代码改动,只改动WebApi层即可让Job也能够调用非Web层代码。
using CurrentUserDemo.Domain.CurrentUsers;
using CurrentUserDemo.Domain.OrderServices;
using DotNetCore.CAP;
namespace CurrentUserDemo.Api.EventHandlers;
public class OrderCreatedEventHandler : ICapSubscribe
{
private readonly ICurrentUser _currentUser;
private readonly OrderService _orderService;
public OrderCreatedEventHandler(ICurrentUser currentUser, OrderService orderService)
{
_currentUser = currentUser;
_orderService = orderService;
}
[CapSubscribe("test.show.time")]
public void ReceiveMessage(DateTime time, [FromCap] CapHeader header)
{
Console.WriteLine($"Current user id is: {_currentUser.GetUserId()}");
Console.WriteLine($"Current order title: {_orderService.Create(name: header["my.header.orderName"]!)}");
}
}
总结
为了能获取用户信息,抽象了HttpContext.User来保存当前请求用户;为了实现不同层级能够使用用户或租户信息,抽象了ICurrentUser/ICurrentClient隔离;为了实现不同场景下(Job/Http请求下)统一对CurrentUser的调用,抽象了ICurrentPrincipalAccessor隔离。包一层以隔离变化,以适配场景。
2023-09-29,望技术有成后能回来看见自己的脚步。